Optimize Deployments, Solve Problems Quickly with Integrated Tools + OpenTelemetry Integration
The OPC Router's connection diagnostics have long ensured transparent and reliable monitoring of data communication. With version 5.4, monitoring was expanded to include a new function specifically for plug-ins.
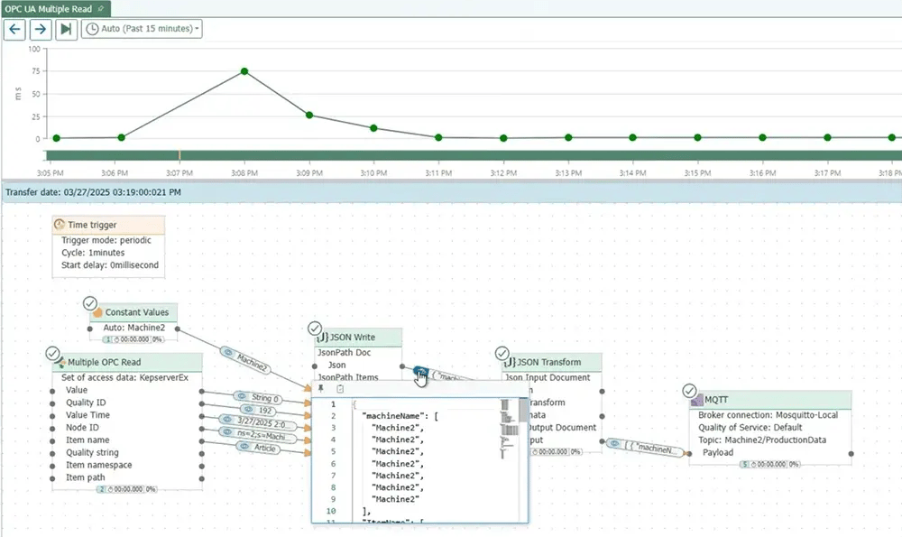
Users can track the status, utilization and performance of individual plug-ins in detail. This makes it possible to see how efficiently the individual plug-ins are working and whether there is potential for optimization.
- Live metrics on utilization and transfers: Shows how intensively plug-ins are being used.
- Optimized error analysis: Bottlenecks and problems can be detected immediately
- See which plug-ins are active and how they are working.
- Share diagnostic data with OpenTelemetry applications for incorporation into dashboards and DevOps tools
- Detailed status view and live data on workflows
- Configurable Diagnostics Storage
- Configuration Escalation Levels to adjust storage based on System Health and Issue type



The status bar changes color when an error occurs, a warning appears, or the connection is broken. The status bar turns orange (checking the connection) when the connection is checked and shown in red if the connection is not present (error in the plug-in). If everything is OK, the status bar will turn green (Ready).


